devart code compare官方版是一款相当实用的代码对比工具,devart code
compare最新版功能强大,便捷好用,支持用户轻松对两个文件进行对比,查找相似处或者不同处,文件之间的差异通过不同的颜色显示出来,您可以自定义比较选项以忽略空格、注释、换行符或大小写。这可以使用相应的比较菜单项来完成。
功能介绍
·双向文件比较和合并
·Visual Studio集成
·Windows Shell集成
·VCS集成
·智能感知
·语法突出显示
·代码折叠
·书签
·内联更改显示
·Uni code支持
·命令行支持
·文件夹同步
·词汇比较
·移动块检测
·结构比较
·差异浏览器
·相似线检测
功能特色
1、文本比较和合并
用于插入、删除和修改文本的彩色块
行内变化的详细突出显示
折叠未更改的文本区域(CodeCompare Pro功能)
鼠标点击合并
使用可靠的文件比较工具即时编辑文件
合并高级用户的快捷方式
2、语义源代码比较
结构比较模式-通过它们的签名来比较来源,而不仅仅是通过它们的位置。
devart code compare官方版主要编程语言的词法比较——C#、C++、Visual Basic、JavaScript、Java、XML
编程语言的语法高亮
比较源代码文件中的匹配方法
即使在重构之后,类似的代码行也会匹配
如果源代码在文件中重新排序,则检测移动的代码块
在差异资源管理器中显示代码结构的更改
用于折叠和扩展代码区域的代码大纲
3、文件夹比较
高级差异目录比较实用程序
添加、删除和修改文件的颜色编码
用于排除或包括某些文件类型的过滤选项
即时打开单个文件比较文档
显示选项以更好地进行比较结果分析
将批处理文件从窗格复制到窗格或复制到选定的文件夹
4、Visual Studio集成
无需离开您喜欢的环境即可比较代码
用于平滑集成的本机Visual Studio扩展
支持Visual Studio 2015、2017和2019
即时选择使用独立或集成的代码比较
将Code Compare链接到Android Studio,作为比较和合并代码的外部工具
5、版本控制集成
用于插入、删除和修改文本的彩色块
与版本控制系统集成,作为冲突文件修订的合并工具
不冲突的更改会自动合并
突出显示合并冲突
鼠标一键解决冲突
三向比较可并排比较和合并三个文件
软件说明
界面介绍
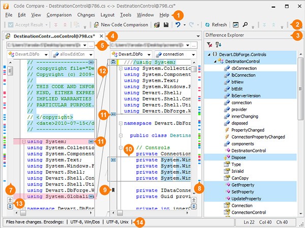
1菜单栏
菜单栏包含用于自定义比较和布局选项、在更改之间导航等的菜单。
2主应用程序工具栏
主应用程序工具栏包含具有适用于当前比较的命令的工具栏。对于文件比较和合并,将显示代码比较、布局、文本和标准工具栏。
3差异浏览器
此窗口显示修订之间类结构的更改。它显示源结构树并用不同的颜色标记更改。这有助于您查看代码中的更改并在它们之间导航。
4文件区
“文档”选项卡显示要比较的两个文档(或Pro版本中的三个文档)。右键单击文档标题将调用上下文菜单,该菜单允许您管理文档和选项卡组。
5文件位置
这些组合框允许您定位和选择要比较的文件。
6导航栏
这些下拉列表显示光标当前所在的类和字段的名称,并允许您选择并导航到所需的代码段。
7垂直滚动条
垂直滚动条可以同步工作,也可以独立工作。在第一种情况下,代码比较将匹配链接文件的滚动位置。当一个文件被滚动时,另一个文件也会被滚动。如果要手动更改滚动条的行为,只需按住SHIFT按钮。请注意,当“自动换行”选项处于启用状态时,此选项在Visual Studio中不起作用。
8导航地图
文档外侧的导航地图可以通过比较结果进行即时导航。
9书签
您可以设置、删除和在文件中的书签之间导航,以追踪重要的代码段。
10代码块
缺少块-目标窗格中不存在的代码段。默认情况下,缺少的块以红色亮显。
插入块-源代码窗格中不存在的代码段。默认情况下,插入的块以绿色亮显。
修改块-两个窗格中都存在但有区别的代码段。默认情况下,修改后的块以蓝色亮显。
11复制更改按钮
单击这些按钮将复制选定的块,并用它替换另一个文件中的相应块。
12连接线
连接相关代码块的行。
13上一个/下一个更改按钮
这些按钮是为在更改之间导航而设计的。
14状态栏
状态栏显示文档编码、当前光标位置以及(如果执行搜索)正在查找的文本或消息(例如,搜索过程已过文档结尾)。
常见问题
如何自定义用户快捷方式
环境提供了许多有用的快捷组合键来加快工作速度。下面描述的过程与独立应用程序和VisualStudio外接程序类似。
可以在“选项”对话框的“环境”部分的“键盘”页上更改快捷方式。要显示它,请单击“工具”->“选项”,然后展开“环境”节点并选择“键盘”。
例如,您可以通过前缀“CodeCompare”来区分所有代码比较命令Tools.CodeCompare.Files.PreviousChange或Tools.CodeCompare.Files。替换正确。
快捷方式设置
要指定其他快捷方式,请在“选项”对话框中选择“键盘选项”:
工具->选项->环境->键盘
使用Visual Studio加载项时,若要查找所需的代码比较命令,请在“显示命令包含”框中输入CodeCompare。
确定和删除命令的快捷键组合
要确定或删除命令的快捷键组合,请执行以下操作。
1在“选项”对话框中,展开“环境”节点,转到“键盘”页,在“显示命令包含”框中输入命令的名称(不含空格)或其中的一部分。
2在列表中,选择所需的命令。
3“选定命令的快捷方式”下拉列表现在包含为命令指定的组合键(如果存在任何组合)。您可以在列表中查看它们。
4如果要删除组合,请在“选定命令的快捷方式”下拉列表中选择该组合,然后单击“删除”。
为命令指定自定义快捷键组合
要为命令指定快捷键组合,请执行以下操作。
1在“选项”对话框中,展开“环境”节点,转到“键盘”页,在“显示命令包含”框中输入命令的名称(不含空格)或其中的一部分。
2在列表中,选择所需的命令。
3在“在中使用新快捷方式”下拉列表中,选择要在其中使用快捷方式的要素区域。
4将光标放在“按快捷键”框中,然后按要为选定命令设置的组合键。组合将显示在框中。
5单击“指定”。

phpstorm 2019 官方版
Rider 2019 最新版
Java SE Development Kit v26.0