vs2010是一款功能强大的集成开发环境,支持多种编程语言,用于开发桌面应用程序、Web 应用程序和服务等。vs2010提供了丰富的工具和功能,其中包括将源代码编译并生成可执行文件(.exe)的功能,便于用户创建独立运行的应用程序。那么,vs2010怎么生成exe呢?下面小编就为大家介绍一下vs2010生成exe的操作方法,有需要的朋友可以一起往下看看。
vs2010怎么生成exe?vs2010生成exe的方法
安装插件:首先需要安装 Microsoft Visual Studio Installer Projects 2022 扩展插件。
生成 64 位 exe:以 qt 记事本为例,在 VS 生成 64 位 exe 后,打开 qt5.14.2 的 MinGW 终端,输入 windeployqt xx.exe 命令来生成带 dll 库文件。
添加 Setup Project:右键点击解决方案,选择 “添加”->“新建项目”,搜索 “Setup Project” 模板来添加记事本项目;接着右击项目下的 “Application Folder”,选择 “添加”->“文件”,将 xx.exe 所在目录下的全部文件添加进去,如果存在有下划波浪线的文件则必须将其删除。
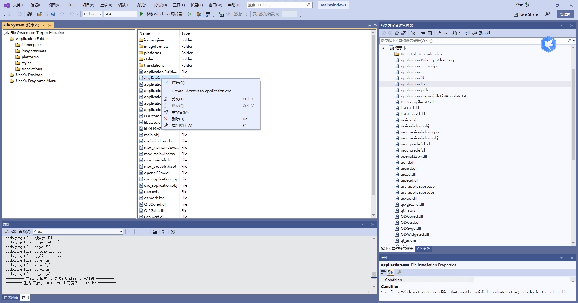
创建桌面图标:右击 xx.exe,选择 “Create Shortcut to xx.exe” 来创建快捷方式;之后将快捷方式图标移动到 “User’s Desktop”,再右击快捷方式,在 “属性” 窗口中更改名称和 ico 图标。
设置项目属性:单击记事本项目,查看并更改记事本属性中的作者、公司等信息,重点是要选择安装平台(Target Platform),确保正确选择了 64 位或 32 位。
生成安装文件:右击记事本项目,可以通过 “view” 来定义安装界面,设置完成后,右击项目选择 “生成”,记事本目录下便会生成 exe 和 msi 文件;可以选择使用 MSI to EXE Compiller 将 msi 与 exe 合并,从而得到最终的发布产品 exe 文件,或者利用第三方软件 Setup factory 直接打包成 exe,这样就不需要扩展插件了。
在vs2010中生成 .exe 文件,可将源代码编译成独立的可执行程序,便于在其他计算机上运行,而无需安装开发环境。以上就是小编为大家带来的vs2010怎么编译的操作步骤,希望这篇文章对大家有所帮助。
